Variantenartikel erstellen
Inhaltsverzeichnis
Voraussetzungen für die Generierung von Varianten
- Lizenz für das Modul Variantenmanagement
- gültige SML
- gepflegte Referenztabelle pro SML-Parameter
- Basisvariante
- Grundartikel im Materialstamm
Anlage und Pflege der Sachmerkmalsleiste und dessen Parameter
Zunächst muss eine Sachmerkmalsleiste angelegt werden.
Für jeden Parameter der Sachmerkmalsleiste müssen die folgenden Informationen angehakt werden:
- Standard-Referenztabelle
- Varianten-Schlüsselfeld
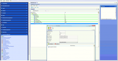
Danach muss die Referenztabelle über den entsprechenden Button gepflegt werden. In diesem Beispiel sehen Sie die Auflösung (720p) für den Parameter OP_Auflösung der SML für Beamer gesetzt.
Wichtig ist, dass Sie sowohl die eigentlichen Werte (oben) als auch die Sprachabhängigen Daten (unten) ergänzen müssen.
Weiterhin muss jeder Parameter mindestens einen Wert in der Referenztabelle besitzen. Besitzt Ihre SML jedoch nur einen einzigen Parameter, so muss dieser mindestens zwei Werte in der Referenztabelle besitzen.
Im Folgenden wurde der Wert 1080p, als zweiter Wert ergänzt.
Sie können nun beliebig viele Werte pro Parameter hinzufügen.
Nach dem Hinzufügen aller Parameter müssen Sie sowohl bei den eigentlichen Werten (oben) als auch bei den Sprachabhängigen Daten (unten) auf "Alle speichern" klicken, damit keine Änderungen verloren gehen.
Danach schließen Sie den Parameter-Dialog und speichern Sie die SML wie gewohnt. Die folgende Abfrage zur Neuerzeugung der Tabelle bestätigen Sie.
Im nächsten Schritt erstellen wir eine Basisvariante.
Klassenbaum ergänzen
Wechseln Sie in das Panel "Klassenbaum bearbeitetn" im Menü "Zentrale Funktionen"
Fügen Sie über die Rechte Maustaste -> hinzufügen einen neuen Klassenbaum-Eintrag hinzu.
Wählen Sie im folgenden über die Klassenbaum-ID den korrekten Klassenbaum aus (Es gibt/kann mehrere geben). Legen Sie eine KnotenID-fest.
Ganz wichtig: Wählen Sie nun die korrekte SML-ID aus - wählen Sie die zuvor erstellte SML aus!
Fügen Sie nun die SML per Klick auf das
-Symbol (Hinzufügen) an.
Klicken Sie nun auf den
und speichern Sie Ihre Änderungen mit einem Klick auf das
-Symbol
Basisvariante erstellen
Zunächst wechseln Sie in das Panel "Basisvarianten" in der Materialwirtschaft.
Um eine neue Basisvariante anzulegen geben Sie eine Basisvarianten ID (Zahlen+Buchstaben) ein, die für Sie passend ist.
Wählen Sie die zugehörige SML aus, fügen Sie eine kurze Beschreibung hinzu, haken Sie den Punkt "Aktiv" an und speichern
Sie die neue Basisvariante.
IN ARBEIT
Basisvarianteneintrag im Klassenbaum auswählen
Grundvariante anlegen
- Hauptvariante mit einem Material anlegen - alle Varianten sind davon abhängig
Varianten generieren
- Varianten auf Basis der Hauptvariante generieren - Auswahl aus Liste aller möglichen Merkmalskombinationen
