Kundenauftrag erstellen

Aus Wiki hscerp
Wechseln zu: Navigation, Suche
Prozessschritte von der Anfrage
bis zur Rechnungskorrektur
Anfragen erstellen
Angebot erstellen
Auftrag erstellen
Lieferschein erzeugen
Rechnung erstellen
Rechnungskorrektur erstellen

Allgemeines

Um einen Kundenauftrag zu erstellen oder zu ändern wählen Sie im Menüpunkt Vertrieb den Unterpunkt Kundenaufträge.

Erstellen eines neuen Kundenauftrags

Um einen neuen Kundenauftrag zu erstellen reicht es aus, die notwendigen Kopfdaten zu füllen und den Kundenauftrag zu speichern.

Öffnen eines Kundenauftrags

Um einen bereits bestehenden Kundenauftrag zu öffnen können Sie zum einen die Auftragsnummer in das gleichlautende Feld "Auftragsnummer" (Screenshot) eintragen und die "Enter"-Taste drücken.

Kennen Sie die Auftragsnummer nicht, dann benutzen Sie das Lupensymbol Magnifier-16-16.png neben dem Feld "Auftragsnummer". Über dieses öffnen Sie die Suchmaske. Wenn Sie die gesuchte Anfrage gefunden haben, markieren Sie diese und klicken Sie auf das grüne Häkchen Accept button-16-16.png.

Eintragen der Kopfdaten

Alle Felder die mit einem roten Kreuz markiert sind müssen ausgefüllt werden!

Geben sie im Reiter Kopfdaten alle nötigen Daten ein, die für ihren Kundenauftrag notwendig sind.

Sie müssen einen Kunden, Rechnungsempfänger und Warenempfänger auswählen.

Beginnen Sie am besten mit dem Kunden. Sofern Sie die Kundennummer wissen, können Sie diese direkt in das Feld eintragen. Nach dem eintragen der Kundennummer und dem drücken der Enter- bzw. Tab-Taste werden die Felder Rechnungsempfänger und Warenempfänger automatisch mit der Kundennummer vorbelegt.

Kennen Sie die Kundennummer nicht, benutzen Sie die Lupe rechts neben dem Feld und suchen Magnifier-16-16.png Sie sich den gewünschten Kunden heraus. Bei der Auswahl des Kunden werden auch hier die Felder Rechnungsempfänger und Warenempfänger automatisch mit der Kundennummer vorbelegt.

Über das Pflichtfeld externe Nummer können Sie eine externe Referenz hinterlegen. Der Inhalt dieses Feldes wird im Auftragsformular in den Kopfdaten angedruckt. Dieses Feld kann Zahlen und Buchstaben enthalten.

Existiert der Kunde noch nicht, müssen Sie zunächst im Kundenstamm einen neuen Kunden anlegen.

Positionsdaten

Legen Sie im Reiter Positionsdaten die Positionen fest die in dem Kundenauftrag stehen sollen.

Anfrage speichern

  • Reiter Datei/Speichern
  • Button Speichern Diskette-16-16.png

Kundenauftrag drucken

Drucken Sie die Anfrage in ein vorgefertigtes Formular

  • Reiter Drucken
    • Formulardruck
    • Information per Mail
    • Zeitnachweiß drucken
    • Auftragsbestätigung drucken
  • Button Vorschaudruck Printer-16-16.png
  • Button Drucken und Archivieren Printer archive-16-16.png

Folgefunktion

Oberfläche

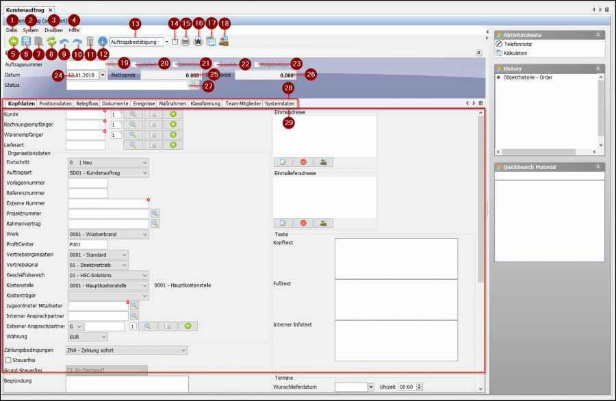
Kundenauftrag UI.png
  • 1. Datei: Hier finden Sie alle wichtigen Funktion wie Speichern, Laden oder auch Folgefunktionen.
  • 2. System: Hier finden Sie die Funktionen Geliefert Status setzen, Berechnet Status setzen, Zahlung eingetroffen, Audit Log, Erinnerung hinzufügen, UstID des Kunden und Frachtkostenermittlung.
  • 3. Drucken: Hier finden Sie die Funktionen Formulardruck, Mail verschicken und Zeitnachweis drucken.
  • 4. Hilfe: Hier finden Sie die Funktionen Interne Daten, Kontexthilfe, Prozessdokumentation, Kundenspezifische Doku.
  • 5. Neu: Neuen Kundenauftrag anlegen
  • 6. Speichern: Kundenauftrag speichern
  • 7. Umschalten zwischen Lese- und Schreibmodus
  • 8. Aktualisieren
  • 9. Aktion zurück
  • 10. Aktion wiederholen
  • 11. Kundenauftrag löschen
  • 12. Objektinformationen
  • 13. Auswahl der Druckvorlage
  • 14. Dynamischer Dateiname
  • 15. Vorschaudruck (Erstellt eine PDF-Vorschau)
  • 16. Archivdruck (Erstellt einen Druck und legt diesen ins Archiv ab)
  • 17. Vertriebskalkulation
  • 18. Einkaufspreise temporär ein- und ausblenden
  • 19. Suchfeld für die Kundenauftragsnummer
  • 20. Auswahlfeld geliefert
  • 21. Auswahlfeld berechnet
  • 22. Auswahlfeld bezahlt
  • 23. Auswahlfeld Folgebelege
  • 24. Einstellungsfeld für Datum
  • 25. Ausgabefeld Nettopreis
  • 26. Ausgabefeld Bruttopreis
  • 27. Eingabe- und Suchfeld Status
  • 28. Leiste für Tabs
  • 29. Eingabefelder für die einzelnen Tabs