Rechnungskorrektur erstellen
| Prozessschritte von der Anfrage bis zur Rechnungskorrektur |
|---|
| Anfragen erstellen |
| Angebot erstellen |
| Auftrag erstellen |
| Lieferschein erzeugen |
| Rechnung erstellen |
| Rechnungskorrektur erstellen |
Um eine Rechnungskorrektur zu erstellen oder zu ändern wählen Sie im Menüpunkt Vertrieb den Unterpunkt Rechnungskorrekturen.
Inhaltsverzeichnis
Allgemeines
Eine Rechnungskorrektur oder Gutschrift kann verschiedene Geschäftsvorfälle abdecken. Beispiele hierfür sind:
- Mengengutschrift bei Rücknahme von fehlerhaften Produkten / Dienstleistungen
- Preisgutschrift ohne Rücknahme von Produkten
- Preisgutschrift bei nachträglichem Rabatt
Je nachdem ob Artikel/Produkte mit Mengenbuchungen gutgeschrieben werden sollen oder nur eine Preisgutschrift erfolgen soll, muss die Abwicklung etwas unterschiedlich erfolgen. Bei einer Mengengutschrift muss in jedem Fall die ursprüngliche Position (Artikel, Dienstleistung) in der Rechnungskorrektur erhalten bleiben. Bei einer Preisgutschrift werden alle relevanten Positionen durch eine Dummy-Materialnummer (z.B. Preisgutschrift oder Wertausgleich) ersetzt und lediglich der Wert gutgeschrieben.
Erstellen einer Rechnungskorrektur aus einer bestehenden Rechnung heraus
Um eine Rechnungskorrektur in Relation zu einer bereits bestehenden Rechnung zu erstellen öffnen sie die Rechnung im hscERP. Erstellen Sie nun über Datei -> Folgefunktion -> Rechnungskorrektur eine referenzierende Rechnungskorrektur. Die erstellte Rechnungskorrektur ist bereits vorgefüllt.
Erstellen einer neuen Rechnungskorrektur
Um eine neue Rechnungskorrektur zu erstellen reicht es aus, die notwendigen Kopfdaten zu füllen und die Rechnungskorrektur zu speichern.
Öffnen einer Rechnungskorrektur
Um eine bereits bestehende Rechnungskorrektur zu öffnen können Sie zum einen die Rechnungskorrekturnummer in das gleichlautende Feld "Rechnungskorrekturnummer" eintragen und die "Enter"-Taste drücken.
Kennen Sie die Rechnungskorrekturnummer nicht, dann benutzen Sie das Lupensymbol
neben dem Feld "Rechnungskorrekturnummer". Über dieses öffnen Sie die Suchmaske. Wenn Sie die gesuchte Rechnungskorrektur gefunden haben, markieren Sie diese und klicken Sie auf das grüne Häkchen
.
Eintragen der Kopfdaten
Alle Felder die mit einem roten Kreuz markiert sind müssen ausgefüllt werden!
Geben Sie im Reiter Kopfdaten alle nötigen Daten ein, die für ihre Rechnungskorrektur notwendig sind.
Sie müssen Fälligkeitsdatum, Kunden, Rechnungsempfänger und Warenempfänger auswählen.
Beginnen Sie am besten mit dem Kunden. Sofern Sie die Kundennummer wissen, können Sie diese direkt in das Feld eintragen. Nach dem Eintragen der Kundennummer und dem Drücken der Enter- bzw. Tab-Taste werden die Felder Rechnungsempfänger und Warenempfänger automatisch mit der Kundennummer vorbelegt.
Kennen Sie die Kundennummer nicht, benutzen Sie die Lupe rechts neben dem Feld und suchen
Sie sich den gewünschten Kunden heraus. Bei der Auswahl des Kunden werden auch hier die Felder Rechnungsempfänger und Warenempfänger automatisch mit der Kundennummer vorbelegt.
Über das Pflichtfeld externe Nummer können Sie eine externe Referenz hinterlegen. Der Inhalt dieses Feldes wird im Auftragsformular in den Kopfdaten angedruckt. Dieses Feld kann Zahlen und Buchstaben enthalten.
Existiert der Kunde noch nicht, müssen Sie zunächst im Kundenstamm einen neuen Kunden anlegen.
Positionsdaten
Legen Sie im Reiter Positionsdaten die Positionen fest die in der Rechnungskorrektur stehen sollen.
Rechnungskorrektur speichern
Rechnung drucken
Drucken Sie die Rechnungskorrektur in ein vorgefertigtes Formular
- Reiter Drucken
- Formulardruck
- Mail an Kunde versenden
- Etikett erzeugen
- Button Vorschaudruck

- Button Drucken und Archivieren

Folgefunktionen
Oberfläche
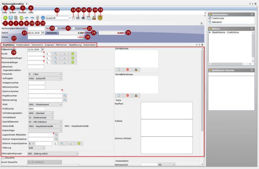
- 1. Datei: Hier finden Sie alle wichtigen Funktion wie Speichern, Laden oder auch Folgefunktionen.
- 2. System: Hier finden Sie die Funktionen Zahlung eingetroffen, Erinnerung hinzufügen und Audit Log.
- 3. Drucken: Hier finden Sie die Funktionen Formulardruck, Mail an Kunde verschicken, Sepa Avis Liste drucken, Etikett erzeugen und Bon erzeugen.
- 4. Hilfe: Hier finden Sie die Funktionen Interne Daten, Kontexthilfe, Prozessdokumentation, Kundenspezifische Doku.
- 5. Neu: Neue Rechnungskorrektur anlegen
- 6. Speichern: Rechnungkorrektur speichern
- 7. Umschalten zwischen Lese- und Schreibmodus
- 8. Aktualisieren
- 9. Aktion zurück
- 10. Aktion wiederholen
- 11. Rechnungskorrektur löschen
- 12. Objektinformationen
- 13. Auswahl der Druckvorlage
- 14. Dynamischer Dateiname
- 15. Vorschaudruck (Erstellt eine PDF-Vorschau)
- 16. Archivdruck (Erstellt einen Druck und legt diesen ins Archiv ab)
- 17. Vertriebskalkulation
- 18. Einkaufspreise temporär ein- und ausblenden
- 19. Warenausgang
- 20. Suchfeld für die Rechnungskorrekturnummer
- 21. Auswahlfeld bezahlt
- 22. Auswahlfeld Folgebelege
- 23. Einstellungsfeld für Datum
- 24. Ausgabefeld Nettopreis
- 25. Ausgabefeld Bruttopreis
- 26. Eingabe- und Suchfeld Status
- 27. Leiste für Tabs
- 28. Eingabefelder für die einzelnen Tabs